NF-Webhelp NEXT Farming LW OFFICE
Breadcrumbs

Wurfdatenerfassung

Über die Wurfdatenerfassung im Stallbuch Sau erfassen Sie alle relevanten biologischen Daten Ihrer Herde. Zur Wurfdatenerfassung gehören Belegen, TK-Kontrolle, Abferkeln, Absetzen und die Wurfdatenkorrektur.
Sie haben insgesamt 3 verschiedene Möglichkeiten die jeweilige Wurfdatenerfassung zu öffnen, zum einen über das Arbeitsbuch (1), welches Ihnen die Aktionen zum entsprechend gewählten Stichtag anbietet, dann über die Satzliste indem Sie einen Klick mit der rechten Maustaste (2) auf ein Tier durchführen und zu guter Letzt über den Button [Wurfdatenerfassung] (3) oberhalb der Satzliste.
Die Wurfdatenkorrektur steht Ihnen ebenfalls bei ausgeschiedenen Tieren zur Verfügung.

2020-10-05_12h15_35.png

Einstellungen der Wurfdatenerfassung können Sie unter Programm|Betriebseinstellungen Reiter Stallbuch Sau, Tierbestände/Eingabebegrenzungen vornehmen. Die Erläuterungen zu den einzelnen Punkten finden Sie am Anfang der Seite unter Betriebseinstellungen.

Wurfdatenerfassung Belegen

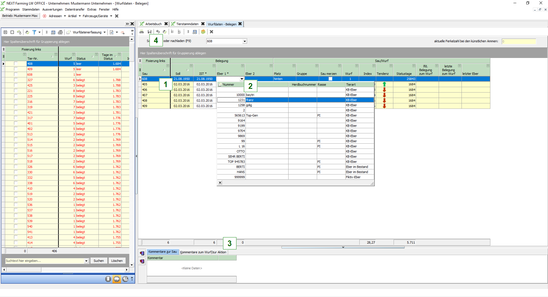
Klicken Sie im Arbeitsbuch auf den Button [Belegen]

Sie haben jetzt die Möglichkeit das Soll-Datum (1) per Doppelklick in die IST-Spalte zu übernehmen, dies müssen Sie für jedes Tier einzeln durchführen.
Alternativ können Sie auch mit der Maus in die Zelle des Soll-Datums klicken und dann auf F6 drücken, somit übernehmen Sie alle Soll-Daten in die IST-Spalte.
Eine weitere Möglichkeit ist die manuelle Eingabe des Datums und dann mit F6 in alle nachfolgenden Zellen übernehmen.

Durch Klick auf den Dropdown Pfeil (2) im Feld Eber 1 öffnet sich die Stammdatenliste mit den aktiven zum Betrieb gehörenden Ebern. Sie können jetzt einen beliebigen Eber auswählen, den Sie für die Belegung verwenden möchten.

Wenn Sie Kommentare zur Sau oder zum Wurf/zur Aktion (3) erfassen möchten, gehen Sie in den unteren Detailreiter, legen über den oberen Listen-Button eine neue Zeile an und können anschließend aus Ihren Stammdaten einen Kommentar wählen.

Über die Diskette (4) werden die Eingaben gespeichert.

2020-10-05_12h38_26.png

Tipp: Sie können sich in der Wurfdatenerfassung auch Ihre eigene Ansicht zusammenstellen. Dafür müssen Sie zuerst die Ansicht auf Benutzerdefiniert stellen
2020-10-05_13h01_06.png


Anschließend können Sie die Spalten so anordnen wie Sie es sich wünschen. Die Ansicht können Sie über den Button [Ansicht speichern] unter einem individuellen Namen abspeichern.

Wurfdaten TK-Kontrolle

Die TK-Kontrolle können Sie nur zu belegten und tragenden Sauen erfassen. Wenn Sie bei einer belegten Sau die TK-Kontrolle als positiv eintragen, so ändert sich der Status der Sau auf tragend. Sie können natürlich auch ein negatives Ergebnis erfassen, dann ist die Sau im Status leer und kann neu belegt werden. Alternativ können Sie auch direkt bei Eingabe der TK-Kontrolle eine neue Belegung erfassen.
Sie rufen die Erfassung der TK-Kontrolle entweder über das Kontextmenü zu einem Tier in der Satzliste auf und zwar indem Sie das Tier mit rechter Maustaste anklicken, oder wenn die Betriebseinstellungen entsprechend gesetzt sind, wird Ihnen die TK-Kontrolle automatisch zum Stichtag im Arbeitsbuch angezeigt.

Zum Erfassen einer TK-Kontrolle rufen Sie die Erfassung über das Kontextmenü der Satzliste auf. Dazu gehen Sie zu einer belegten Sau und klicken mit der rechten Maustaste auf das Tier. Wählen Sie den Menüpunkt TK-Kontrolle.

2020-10-05_14h18_23.png

2020-10-05_14h25_12.png

Klicken Sie bei TK-Ergebnis auf den Dropdown Pfeil und wählen Sie zu der Sau den passenden Status. Zur Auswahl angeboten werden positiv, negativ, Umrauscher, Umrauscher mit Ausfluss, Umrauscher ohne Ausfluss und fraglich. Bei allen Stati außer positiv haben Sie die Möglichkeit, eine Belegung zu erzeugen. Die Belegung ist aber keine Pflicht.

Im unteren Detailbereich sehen Sie die letzte Belegung der Sau, sowie eventuell vorhandene Kommentare.

Über die [Diskette] können Sie die TK-Kontrolle speichern.

Wurfdatenerfassung Abferkeln

Klicken Sie im Arbeitsbuch auf den Button [Abferkeln]

Sie haben jetzt die Möglichkeit das Soll-Datum (1) per Doppelklick in die IST-Spalte zu übernehmen, dies müssen Sie für jedes Tier einzeln durchführen.
Alternativ können Sie auch mit der Maus in die Zelle des Soll-Datums klicken und dann auf F6 drücken, somit übernehmen Sie alle Soll-Daten in die IST-Spalte.
Eine weitere Möglichkeit ist die manuelle Eingabe des Datums und dann mit F6 in alle nachfolgenden Zellen übernehmen.

Durch Klick auf die Pfeile im Feld lebend geborene (2) können Sie die Anzahl der Ferkel erhöhen oder senken. Eine Eingabe über den Nummernblock ist ebenfalls möglich.

Je nach Einstellungen ist die Erfassung der Zu- und Versetzungen in der oberen Liste möglich. Sollten Sie sich entschieden haben, die Zu- und Versetzungen zu bestimmten Sauen buchen zu wollen, so müssen Sie dies im unteren Detailreiter Versetzungen bzw. Zusetzungen eingeben.

Die Kopierfunktionen stehen Ihnen entweder über das Kontextmenü (rechte Maustaste) oder über die F-Tasten zur Verfügung.

Über die Tastenkombination ALT + A gelangen Sie vom aktuellen Eingabefeld in die Erfassung der Anomalien im Detailbereich. Die Tastenkombination funktioniert immer mit ALT + den jeweils unterstrichenen Buchstaben im unteren Detailbereich.

Wenn Sie Kommentare zur Sau oder zum Wurf/zur Aktion (3) erfassen möchten, gehen Sie in den unteren Detailreiter, legen über den oberen Listen-Button eine neue Zeile an und können anschließend aus Ihren Stammdaten einen Kommentar wählen.

Die aktuelle Ferkelzahl sehen Sie in der Spalte Aktuell ganz rechts. Dort werden die leb. Geb. Ferkel inkl. Verluste etc. ausgewiesen.

Über die [Diskette] (4) werden die Eingaben gespeichert.

2020-10-09_08h46_23.png

Wurfdatenerfassung Absetzen

Klicken Sie im Arbeitsbuch auf den Button [Absetzen]

Sie haben jetzt die Möglichkeit das Soll-Datum (1) per Doppelklick in die IST-Spalte zu übernehmen, dies müssen Sie für jedes Tier einzeln durchführen.
Alternativ können Sie auch mit der Maus in die Zelle des Soll-Datums klicken und dann auf F6 drücken, somit übernehmen Sie alle Soll-Daten in die IST-Spalte.
Eine weitere Möglichkeit ist die manuelle Eingabe des Datums und dann mit F6 in alle nachfolgenden Zellen übernehmen.

Durch Klick auf den Dropdown Pfeil im Feld abgesetzte gesamt (2) können Sie die Anzahl der abgesetzten Ferkel auswählen. Eine Eingabe über den Nummernblock ist ebenfalls möglich. Eine dritte Möglichkeit ist, die Anzahl aus dem Feld aktuell zu übernehmen. Dazu machen Sie einen Doppelklick auf den Wert der Zeile den Sie übernehmen möchten. Über F6 können Sie dann den Wert aus dem Feld aktuell bei allen Sauen einfügen.

Wenn Sie noch weitere Verluste oder andere Angaben hinzufügen möchten, können Sie das im unteren Detailbereich erledigen, ähnlich wie beim Abferkeln.

Die Kopierfunktionen stehen Ihnen entweder über das Kontextmenü (rechte Maustaste) oder über die F-Tasten zur Verfügung.

Über die Tastenkombination ALT + A gelangen Sie vom aktuellen Eingabefeld in die Erfassung der Anomalien im Detailbereich. Die Tastenkombination funktioniert immer mit ALT + den jeweils unterstrichenen Buchstaben im unteren Detailbereich.

Die aktuelle Ferkelzahl sehen Sie in der Spalte Aktuell ganz rechts. Wenn die Zahl 0 ist, sind alle Ferkel der Sau abgesetzt und Sie können speichern. Sind noch Ferkel bei der Sau vorhanden, wird Ihnen beim Speichern die automatische Ferkelzahlkorrektur angeboten, dies bedeutet, dass die Zahl der übrigen Ferkel beim Bestätigen der Ferkelzahlkorrektur zu den Verlusten gezählt wird.

Über die Checkbox mehrere Absetzungen können Sie die Sau an verschiedenen Tagen absetzen. Die Erfassung der abgesetzten Ferkel erfolgt dann im unteren Detailbereich im Reiter Absetzungen. Solange nicht alle Ferkel abgesetzt sind, gilt die Sau als ferkelführend.

Über die [Diskette] (3) werden die Eingaben gespeichert.

2020-10-09_09h11_45.png

Wurfdatenkorrektur

Über die Wurfdatenkorrektur haben Sie die Möglichkeit sowohl für Bestandssauen als auch für ausgeschiedene Sauen, die Wurfdaten zu korrigieren.

Sie können in der Wurfdatenkorrektur wählen, welche Würfe zu der Sau angezeigt werden sollen. Über setzen des Radiobutton (1) werden die Angaben verändert.

Alle Felder die nicht gelb gefüllt sind, können Sie bearbeiten. Sie können sich die Ansicht auch selbst konfigurieren, indem Sie Spalten entfernen oder hinzufügen (2).

Die Belegungen zu der Sau werden im unteren Detailbereich neben den Kommentaren angezeigt (3).

Sie können die Sauen einzeln in der Wurfdatenkorrektur bearbeiten oder mehrere Sauen. Das Hinzufügen erfolgt entweder über Sau suchen oder nachladen (3), oder Sie setzen bei einer gewünschten Sau den Haken in der Satzliste (4).

Über den Klick auf die [Diskette] werden die Eingaben gespeichert.

2020-10-09_09h19_43.png


Sie haben die Möglichkeit, die Erfassung schneller zu bearbeiten indem Sie, außer der direkten Tastatureingabe, auch die angebotenen Tastenkombinationen nutzen. 

Dazu muss die gewünschte Zelle ausgewählt werden, d.h. der Mauszeiger muss über der Zelle sein.

  • Zahl mit STRG+Pfeil nach oben erhöht den Wert um 1

  • Zahl mit STRG+Pfeil nach unten mindert den Wert um 1

  • Zahl mit STRG+Page up erhöht den Wert um 5 

  • Zahl mit STRG+Page down mindert den Wert um 5 

  • Zahl mit Scrollen nach oben einzeln erhöhen (funktioniert NUR wenn man mit der Maus in der Zelle steht) 

  • Zahl mit Scrollen nach unten einzeln verringern (funktioniert NUR wenn man mit der Maus in der Zelle steht)