NF-Webhelp NEXT Farming LW OFFICE
Breadcrumbs

Schlagteilung

Manchmal ist es erforderlich einen Schlag in einem Erntejahr zu teilen, weil z. B. verschiedene Feldfrüchte angebaut werden. Im nächsten Jahr wird der Schlag allerdings wieder als eine Einheit bewirtschaftet.

Diese Anleitung bezieht sich auf Schläge, die keine Grafik hinterlegt haben.

Gehen Sie bitte wie folgt vor:

  1. Wählen Sie den gewünschten Schlag in der Satzliste aus.

  2. Öffnen Sie den Reiter [Anbau / Arbeitsort].

  3. Klicken Sie auf das Symbol  SymbolleisteSchlaege001Symbol006.png um die Schlagteilung zu starten.

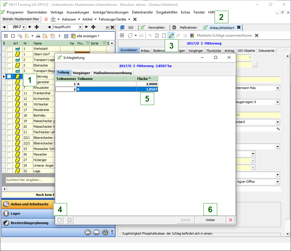
  4. Fügen Sie optional weitere neue Teilstücke über das Symbol SymbolleisteReiter001Symbol000.png unten links hinzu.

  5. Geben Sie für jedes Teilstück die Fläche an.

  6. Klicken Sie auf [Weiter].
    LW_Schlagteilung_001.png

  7. Definieren Sie die Vorgänger.

  8. Klicken Sie auf [Weiter].
    LW_Schlagteilung_002.png

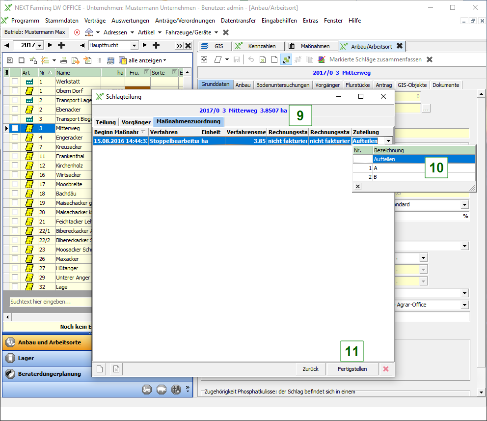
  9. Sind auf dem Schlag bereits Maßnahmen vorhanden, muss hier festgelegt werden, was mit diesen Maßnahmen geschieht. Sie haben folgende Optionen:Die Maßnahmen können auf die Teilschläge aufgeteilt werden.Die Maßnahmen können einem Teilschlag zugeordnet werden.

  10. Klicken sie auf [Fertigstellen].
    LW_Schlagteilung_003.png