NF-Webhelp NEXT Farming LW OFFICE
Breadcrumbs

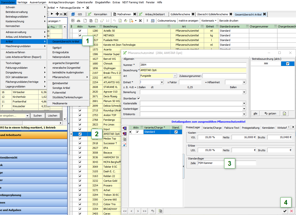
Standardlager für Artikel

Sie können sich viele Klicks sparen, wenn Sie Standardlager für Ihre Artikel angeben. So wird bei der Maßnahmenerfassung für diese Artikel automatisch ein Standardlager ergänzt und so Lagerbuchungen erzeugt.

Standardlager festlegen

Gehen Sie wie folgt vor:

  1. Klicken Sie im Menü Stammdaten unter Artikel auf "Gesamtübersicht Artikel".

  2. Öffnen Sie die Detailansicht des gewünschten Artikels durch Doppelklick.

  3. Ergänzen Sie in der Erfassungsmaske das Standardlager.

  4. Bestätigen Sie Ihre Eingaben mit  SymbolleisteTFM001Symbol009.png


image2021-3-2_10-15-13.png


Bitte beachten Sie, dass das Detailfenster im Umfang und Darstellung von Ihrem Detailfenster in Abhängigkeit der Freischaltung abweichen kann.


Sie können für jede Variante ein eigenes Standardlager hinzufügen.