NF-Webhelp NEXT Farming LW OFFICE
Breadcrumbs

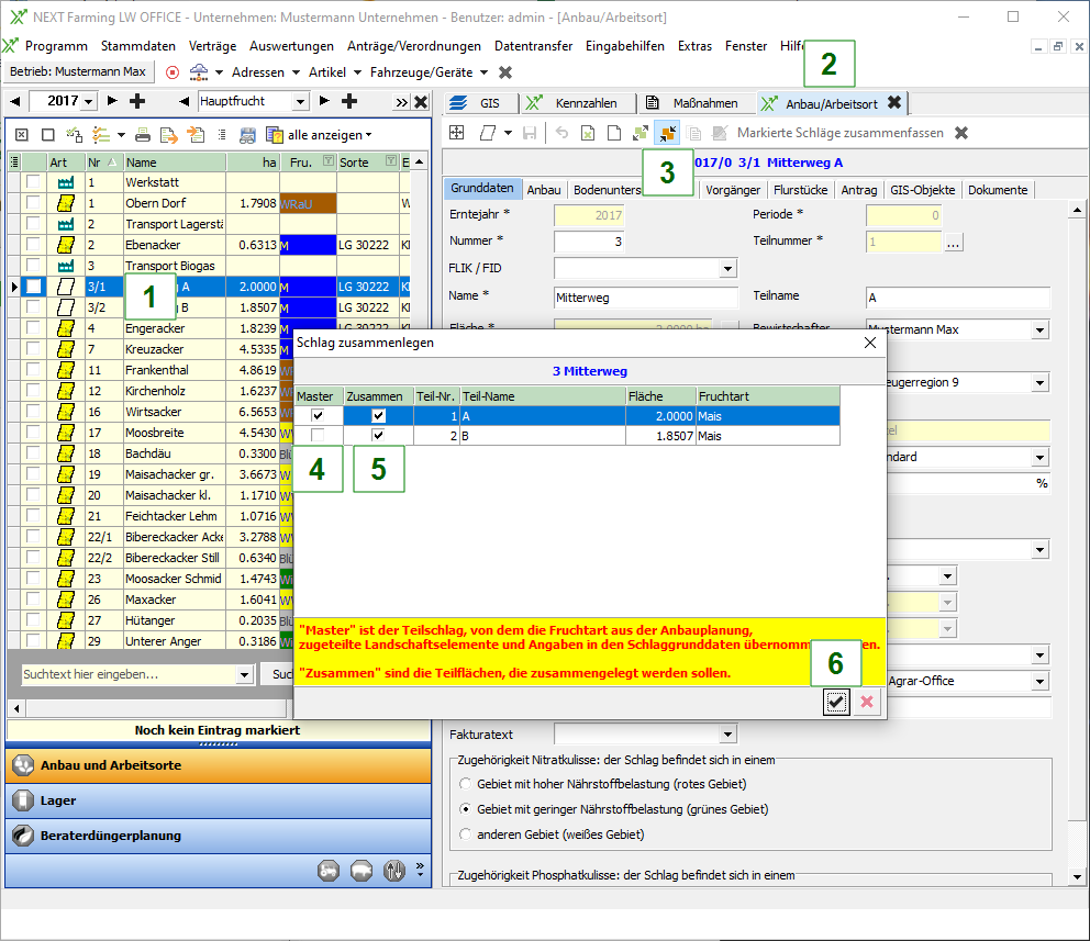
Schlagteilung aufheben

Sie haben einen Schlag geteilt und möchten nun die Schlagteilung wieder aufheben.


Gehen Sie wie folgt vor:

  1. Markieren Sie einen geteilten Schlag.

  2. Klicken Sie auf den Reiter Anbau / Arbeitsort.

  3. Klicken sie auf das Symbol SymbolleisteSchlaege001Symbol006b.png  um die Schlagteilung aufzuheben.

  4. Wählen Sie den Masterschlag für die Schlagzusammenführung.

  5. Wählen Sie welche Schläge zusammengeführt werden sollen

  6. Bestätigen Sie Ihre Eingaben mit dem grünen Haken

LW_STeilungaufheben_001.png