NF-Webhelp NEXT Farming LW OFFICE
Breadcrumbs

Stammdatenverwaltung

Das Programm verwendet eine Vielzahl von Stammdaten, die Sie aber nicht alle sofort anlegen müssen. Praktischer ist es, diese Daten während des laufenden Betriebs zu erfassen. Dazu verwenden Sie den Stammdatenquersprung.

Mit Ausnahme der Tiere (Sauen, Eber, Zuchtläufer) werden alle relevanten Stammdaten im Menü Stammdaten verwaltet. Die Verwaltung der Tiere erfolgt über den Programmpunkt Tierstammdaten.

Tierstammdaten

Wählen Sie links über die Navigationsleiste den Programmbereich „Tiere" an, sofern noch nicht geschehen.

Zur Anlage neuer Tiere bietet Ihnen das Programm folgende Optionen:

a) Einzeltiererfassung aus der linken Tierübersicht

2020-09-01_12h48_53.png

Sie klicken mit der rechten Maustaste auf ein beliebiges Tier in der linken Tierübersicht. Damit öffnen Sie ein Kontextmenü mit verschiedenen Befehlen.

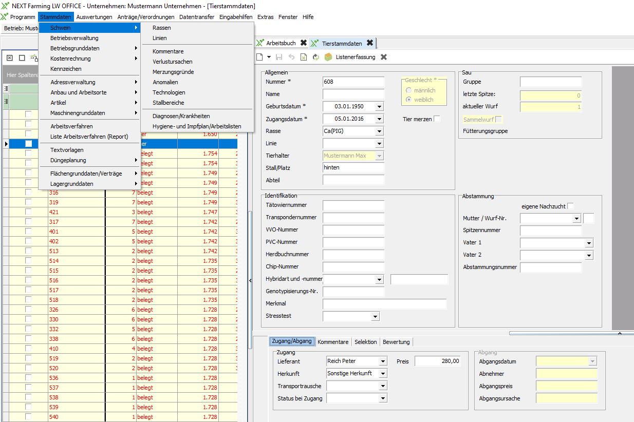
In diesem Kontextmenü bietet Ihnen die Funktion „neues Tier anlegen" die Auswahlmöglichkeiten zur Anlage einer neuen Sau, eines neuen Ebers, eines neuen Zuchtläufers. Mit Anwahl der gewünschten Kategorie öffnen Sie die Einzeltiererfassungsmaske der Tierstammdaten. Als Beispiel diene folgende Abbildung.

2020-09-01_12h50_23.png

Füllen Sie die Pflichtfelder aus. In verschiedenen Spalten (z. B. bei Tierart, Rasse, Linie, Vater 1, Vater 2, Mutter, Lieferant, Status bei Zugang) können Sie Auswahllisten öffnen und daraus den gewünschten Datensatz übernehmen. Fehlen geforderte Angaben in den Auswahllisten, können Sie über den Stammdatenquersprung in die entsprechenden Stammdaten wechseln und dort die entsprechenden Daten erfassen.

Speichern Sie nach Eintragung aller relevanter Daten das neue Tier mit Klick auf das Symbol  SymbolleisteStandard002Symbol001.png .

b) Erfassung mehrerer Tiere über die Listenerfassung der Tierstammdaten

Wenn Sie den Zugang mehrerer Tiere auf einmal buchen möchten, bietet Ihnen das Programm die Listenerfassung der Tierstammdaten an. Sie wählen unter „Tierstammdaten" den Punkt „Listenerfassung" aus. Klicken Sie hier auf den Drop-Down-Pfeil und wählen aus, wie viele Zeilen Sie neu anlegen wollen, oder generieren Sie sich entsprechend viele Zeilen. Hier wird dann automatisch die Nummer der Tiere angelegt.

2020-09-01_12h51_47.png

Menü Stammdaten

Im Menü Stammdaten verwalten Sie in verschiedenen Menüpunkten Ihre betrieblichen Stammdaten (s. folgende Abbildung).

2020-09-01_12h52_32.png

Je nach Umfang der freigeschalteten Programmbereiche beinhalten die Menüs verschiedene Menüpunkte. In Abhängigkeit von der Versionsnummer können die Menüpunkte unterschiedliche Namen haben.

Die einzelnen Menüpunkte führen Sie zu den jeweiligen Stammdaten.

Betriebsgrunddaten

Im Menü "Stammdaten" enthält das Untermenü "Betriebsgrunddaten" Einträge zur Verwaltung weiterer Grunddaten für Ihr Unternehmen.

In den Betriebsgrunddaten können Sie,

  • Länder (= Staaten) aktivieren, in denen Sie Flurstücke besitzen,

  • Steuerschlüssel für Umsatz- und Vorsteuer erfassen,

  • Erntejahre verwalten

  • Wechselkurse im Bereich der Währungen erfassen.

Land

Das Land (= der Staat) ist Voraussetzung zur Anlage Ihrer Katasterdaten.

Die Länder sind ausschließlich Musterstammdaten. Sie können sie im Menü "Stammdaten" - "Betriebsgrunddaten" über "Land" aufrufen. In der Liste "Land" versehen Sie die Länder in der Spalte "Aktiv" mit einem Haken, in denen Sie Flächen besitzen. Die so aktivierten Länder können Sie bei der Anlage Ihrer Flurstücke auswählen.

Wirtschaftsjahre

Die Wirtschaftsjahre werden Betriebsspezifisch gespeichert. Das heißt, legen Sie einen neuen Betrieb an, müssen Sie auch die Wirtschaftsjahre definieren.

2020-09-01_12h53_35.png

Die Wirtschaftsjahre benötigen Sie unter anderem zum Export der Daten aus der Betriebszweigabrechnung (BZA). 

Die Wirtschaftsjahre müssen Sie selbst erzeugen.

Definieren Sie deshalb im Menü "Stammdaten" unter "Betriebsgrunddaten" über "Wirtschaftsjahre" die Angaben zu diesen Jahren.

Mit Anwahl dieses Programmpunktes öffnen Sie rechts in der Hauptmaske die Liste "Wirtschaftsjahre". Beim ersten Aufruf ist diese Liste noch leer.

Erfassen eines neuen Wirtschaftsjahres

Mit fügen Sie in der Liste "Wirtschaftsjahre" eine neue Zeile ein. In der Spalte "Nummer" wird eine Nummer für das neue Wirtschaftsjahr vorgeschlagen. Diese Nummer wird aus dem Jahr des Tagesdatums ermittelt, z. B. ergibt das Datum 17.11.2008 die Nummer 2008. Die Nummer können Sie überschreiben. Diese Nummer wird automatisch hochgezählt bei der Neuanlage weiterer Wirtschaftsjahre. In den Spalten "Gültig von" und "Gültig bis" wählen Sie das Anfangs- bzw. Enddatum des Wirtschaftsjahres aus. Unter „Bemerkung" können Sie eigene Notizen zum Wirtschaftsjahr eintragen. Die Angaben speichern Sie mit.

Schlagen Sie das betriebliche Wirtschaftsjahr in Ihrer steuerlichen Buchführung nach oder fragen Sie Ihren persönlichen Buchführungssachbearbeiter.

Schließen Sie bitte diese Übersicht mit.

Steuerschlüssel

Die Steuerschlüssel für Vor- und Umsatzsteuer benötigen Sie z. B. um Bruttokosten und –erlöse erfassen zu können, bzw. um die Steuerbeträge in den Tierabgängen auszuweisen.

Zur Verwaltung der Steuerschlüssel wählen Sie im Menü "Stammdaten" über das Untermenü "Betriebsgrunddaten" den Programmpunkt "Steuerschlüssel".

2020-09-01_12h56_06.png

Medikamente anlegen

Um Medikamente in den Stammdaten zu hinterlegen gehen Sie wie folgt vor:

Gehen Sie auf den Menüpunkt Stammdaten|Artikel und wählen Medikamente aus

2020-09-01_13h46_56.png

Es öffnet dich der Reiter Medikamente. Wenn bereits Stammdaten vorhanden sind, werden diese hier angezeigt

Um ein neues Medikament anzulegen klicken Sie auf [Neu] (1)

Medi.png

Im folgenden Detaildialog können Sie alle Angaben zu einem neuen Medikament erfassen
Die Nummerierung erfolgt automatisch fortlaufend, sodass Sie mit Eingabe der Bezeichnung beginnen können

2020-09-01_13h58_56.png

Im Feld Art können Sie über den Pfeil eine Liste mit Stammdaten aufrufen und die passende Art zu Ihrem Medikament auswählen
Ebenso verfahren Sie bei der Einheit, Sie können aber auch die Anfangsbuchstaben der Einheit tippen, dann werden Ihnen die dazu passenden Einheiten direkt angezeigt

Im unteren Bereich können Sie noch freiwillige Angaben zu den Kosten und Erlösen eintragen. Diese werden dann in den ökonomischen Auswertungen berücksichtigt

Im Reiter Variante/Charge tragen Sie die Chargennummer des Medikamentes sowie die Bezeichnung des Abgabebelegs ein. Wenn diese nicht eingetragen werden, wird es auch nicht in den Auswertungen sowie in den Maßnahmenbuchungen berücksichtigt.

Im Reiter Kenndaten können Sie noch die Wartezeiten sowie die Art der Injektion festhalten

Alle Angaben werden immer zur Variante gespeichert!

Durch Klick auf den schwarzen Haken wird das Medikament gespeichert


Sofern Sie ein bestehendes Medikament bearbeiten möchten, gehen Sie zu dem Medikament und machen mit linker Maustaste einen Doppelklick auf die Zeile. Danach öffnet sich ebenfalls der Detaildialog