NF-Webhelp NEXT Farming LW OFFICE
Breadcrumbs

Stammdaten Medikamente – Neue Variante anlegen

Gehe auf den Menüpunkt Stammdaten| Artikel und wähle Medikamente

2020-08-06_10h23_36.png

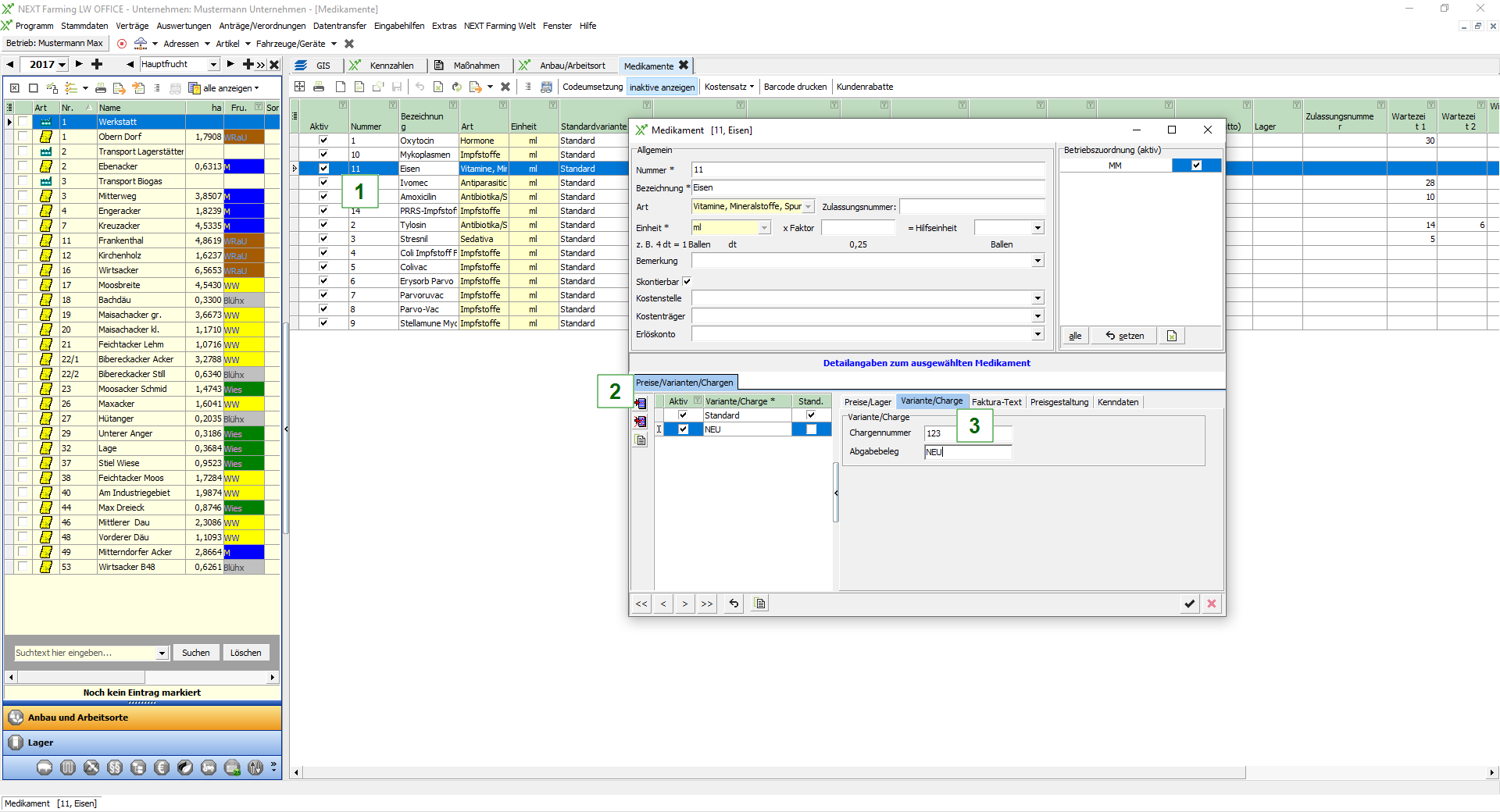
Öffne die Details des Medikamentes per Doppelklick auf den Datensatz (1)

Neue Charge.png

Klicke auf den Button [Zeile einfügen] (2)

Trage in der neuen Zeile bei Variante/Charge eine beliebige Bezeichnung ein

Wenn die neue Variante als Standardvariante genutzt werden soll, muss der Haken gesetzt werden.
Es kann immer nur eine Variante als Standard gekennzeichnet werden

Klicke auf den Reiter Variante/Charge im rechten Bereich (3), trage dort die Chargennummer und die Bezeichnung des Abgabebelegs ein

Mit einem Klick auf den schwarzen Haken wird die neue Variante gespeichert

Lagerzugang buchen

Starte das Modul Lager (1)

Markiere die Lagerzelle, zu der eine Lagermaßnahme verbucht werden soll (2)

Klicke auf den Reiter Lagermaßnahmen (3)

Lagermaßnahme.png

Klicke auf den Button [Neue Lagermaßnahme]

Wähle als Maßnahmenart Zugang und trage das Zugangsdatum ein (1)

Wähle die Herkunft Lieferant oder freie Herkunft (2)
(wenn ein Lieferant angegeben werden soll muss dieser auch als Lieferant in den Stammdaten Adressen gekennzeichnet sein)

Wähle das Medikament aus, zu dem ein Zugang gebucht werden soll, im Feld Variante kann durch klick auf den Pfeil die NEU angelegte Variante ausgewählt werden. (3)

Um die Lagermaßnahme zu speichern, klicken Sie auf die [Diskette]

Lagermaßnahme_neu.png